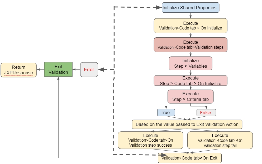
Sequence of Validation pipeline
The Validation pipeline will be executed as follows (illustrated in the image below):
Initialize Variables Execute Validation>Code tab>On Initialize function. Execute Code tab>Validation steps function.
The Validation Step sequences are:
Initialize Variables
Execute Code>On Initialize
Execute Criteria
If Criteria is True, Execute Code>On True
If Criteria is False, Execute Code>On False
Depending on the Exit Validation Action value (True or False)
Execute Validation>Code tab>On Validation step success or On Validation step fail function
Execute Validation>Code tab>On Exit function
The validation pipeline exits correctly when the Action Set Validation Response is invoked
Error at any point in execution, Exit Validation with an error message.

The following image illustrates sequences when a API gateway receives data:
The Validation pipeline and Flow details are configured in the API gateway template.
Data enters the Langstack application to be processed.
After the Langstack application checks, it enters the dedicated API gateway for the API.
The data with the associated Validation pipeline and Flow are passed to the API from the API gateway.
If the API created or updated an entity record with a Validation pipeline or a Flow associated with the API gateway, the entity record is then passed to the Validation pipeline before storing the data into the target entity. The Flow is triggered after the entity record is created or updated.
The following image represents how a Validation pipeline works with data flow through the API gateway and API.

Last updated
